You process then create variables in your Workflow and you would like to be able to use them in a delivery? You can! Adobe Campaign allows you to define Delivery Variables which are accessible from your workflow. For example, you can create a CSV in your workflow, and set it as attachment by using vars.filename in the Delivery.
Create the variable definition in the Delivery Template
Go to the Delivery Template properties, and use the tab Variables. You can add, edit and delete Variables with Data Types such as Text, Integer, Floating Point, DateTime and Long text. Each variable may be mandatory and have a default value.

Note: The Name doesnβt matter but the Order in which you declare your variables does. Here, storename is defined in the second position. It will be later used in the workflow as variables[1], and storecode as variables[2] (0-index based).
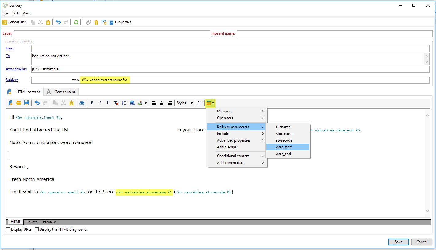
You can now insert your variables anywhere in your Delivery, in the body and the subject:

And also in the attachment definition:

Set variable value in your workflow
In your wokflow, open your Delivery Activity, and use the Script tab. In here, you can use delivery.variables._var[0] to set the value of the variables you defined before. delivery.variables._var is an EntityCollection 0-index based. So sadly we cannot use delivery.variables._var['filename'].

Troubleshoot errors
- Check the workflow logs
- Check the delivery logs
- Check your hidden delivery logs, by double-clicking you Delivery, then head to Delivery tab:

Source: